分类
平台
排序
东北大学开源多语翻译“重器”!NiuTrans.LMT覆盖60语言234方向,低资源语言迎来突破
中国AI翻译再上台阶。东北大学“小牛翻译”团队近日开源其最新多语言大模型——NiuTrans.LMT(Large-scale Multilingual Translation),一次性打通60种语言、234个翻译方向。以中文与英文为双...
预训练受阻:SemiAnalysis 称 OpenAI 已两年半未跑通新前沿大模型
据 SemiAnalysis 近期报告,自2024年5月 GPT-4o 发布以来,OpenAI 尚未完成任何一次“面向下一代前沿模型”的大规模预训练任务,其一线团队多次尝试把参数与数据进一步放大,但因收敛困难或出现...
字节跳动 AI 编程工具 Trae 下线 Claude 模型,Pro 会员获额外补偿
正文:11月4日,字节跳动旗下 AI 编程工具 Trae 发布通知,称平台内置模型已完成更新,同时不再开放 Claude 模型的使用。Trae 表示,受服务中断影响,决定停止对 Claude 的支持。依据 Trae 的说...
NavFoM 发布:全球首个跨本体全域环视导航基座大模型
近日,银河通用联合北京大学、阿德莱德大学与浙江大学等团队,发布了全球首个支持跨本体、全域环视的导航基座大模型 —— NavFoM(Navigation Foundation Model)。这一模型旨在把不同类型的机...
PhysX-Anything一图生成可仿真3D资产:关节与物理参数显式保留,现已开源
南洋理工大学与上海人工智能实验室联合推出开源框架 PhysX-Anything,只需一张 RGB 图片即可生成包含几何、关节和物理属性的完整 3D 资产,可直接导入 MuJoCo、Isaac Sim,用于机器人策略训练。...
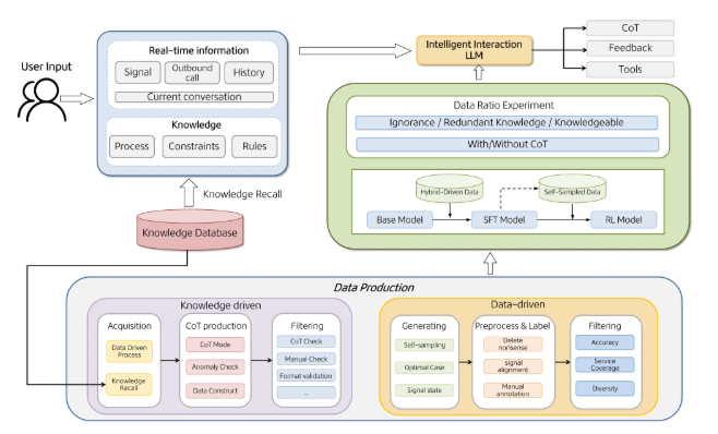
美团 LongCat 团队发布 WOWService 大模型交互系统,智能客服体验再升级
近日,美团 LongCat Interaction 团队公布了名为 “WOWService” 的大模型交互系统技术报告,聚焦本地生活服务场景中大模型落地所面临的多重难题。报告指出,现有通用模型能力与细分业务需求并...
Lambda携手微软签署数十亿美元级AI基础设施合作
近日,云计算企业 Lambda 宣布与微软达成一项体量庞大的 AI 基础设施合作。依照最新新闻稿,Lambda 将为该项目部署数以万计的 Nvidia GPU,具体交易额尚未公开。其中包含近期发布并已在过去几个...
xAI官宣:Grok5 将于 2026 年公开挑战《英雄联盟》顶级职业战队
科技圈将迎来一次史无前例的“AGI 压力测试”。xAI 周二官宣,预计 2026年上线的超大模型 Grok5 将面向全球顶级《英雄联盟》(LoL)职业队伍发起公开挑战。这场人机对决不仅是电竞表演,更被 xA...
纳德拉:微软拒做低利润AI算力生意,聚焦长期布局
正文:微软首席执行官萨提亚・纳德拉近日在与德瓦基什・帕特尔的交流中,明确谈到微软在人工智能(AI)和云计算上的策略,与甲骨文(Oracle)等竞争对手并不相同。纳德拉表示,微软不会通过向少...
OpenAI 推出全新 GPT-5 模型,加速数学与科学研究
近日,OpenAI 宣布发布其最新的 GPT-5模型,这项新技术被认为将为数学与科学研究带来显著提速。随着人工智能的快速发展,众多科技公司看好 AI 在药物研发与新材料发现中的应用潜力。GPT-5 的面...
OpenAI宣布将于2026年2月终止GPT-4o的API访问
据业内消息,OpenAI已向API客户发出通知,确认将于2026年2月16日停止对chatgpt-4o-latest模型的接口访问。这意味着仍基于GPT-4o的应用还有约三个月的迁移窗口。OpenAI发言人补充,这一时间安排...
英伟达与三星共建AI工厂:5万GPU加速制造业新未来
英伟达(NVIDIA)今日宣布与三星电子建立战略合作,将共同打造全新人工智能工厂,目标是为新一代 AI驱动制造体系 奠定基础。英伟达透露,这座AI工厂将投入 5万余块 NVIDIA GPU,用于支撑三星半...












