近日,美团 LongCat Interaction 团队公布了名为 “WOWService” 的大模型交互系统技术报告,聚焦本地生活服务场景中大模型落地所面临的多重难题。
报告指出,现有通用模型能力与细分业务需求并不完全匹配;在复杂场景中同时兼顾服务的稳定可靠与个性化存在困难;数据成本高、训练周期长也抬高了研发门槛。与此同时,行业缺少可复用的业务适配框架和贴近真实场景的优化方案,导致技术落地效率偏低。

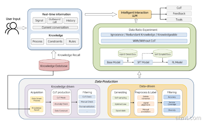
WOWService 通过融合多智能体协同、强化学习与领域知识增强等前沿技术,显著提升智能客服的推理与专业度。系统采用人机协同标注、模型自我批判强化与知识重写等方法,在复杂指令处理与多任务场景中表现更为灵活,仅需约 10% 的小模型标注数据,便可达到传统方案的效果,从而有效降低训练成本与周期。
目前,WOWService 已在美团智能客服中广泛应用,覆盖数十个业务场景,构建了高质量的多轮对话数据并完善了数据体系。随着持续优化,项目不仅显著提升了用户满意度,还在多项关键指标上优于基础模型,展现出在真实业务中的卓越表现。
该系统的核心技术框架包括数据与知识双驱动、自我优化训练、四阶段训练流水线以及多 Agent 协同机制。多 Agent 协同通过主智能体与多个专用子智能体协作,增强系统的适应性与用户体验,确保关键信息的及时响应与执行,同时维持高水平的服务质量与合规性。
技术报告:https://arxiv.org/pdf/2510.13291
划重点:
🌟 WOWService 通过多智能体协同与强化学习,显著提升智能客服的能力与专业度。
💡 系统已在美团落地,覆盖数十个业务场景,用户满意度提升并在多项指标上超过基础模型。
🚀 核心框架包括数据与知识双驱动、自我优化训练以及多 Agent 协同机制,保障高质量服务顺利落地。


















用户38505528 8个月前0
粘贴不了啊用户12648782 9个月前0
用法杂不对呢?yfarer 9个月前0
草稿id无法下载,是什么问题?